Vítejte na Elektro Bastlírn?
Nuke - Elektro Bastlirna
  Vytvořit účet Hlavní · Fórum · DDump · Profil · Zprávy · Hledat na fóru · Příspěvky na provoz EB

Vlákno na téma KORONAVIRUS - nutná registrace


Nuke - Elektro Bastlirna: Diskuzní fórum

 FAQFAQ   HledatHledat   Uživatelské skupinyUživatelské skupiny   ProfilProfil   Soukromé zprávySoukromé zprávy   PřihlášeníPřihlášení 

Cavion BASE 8 MS - neprebehol upgrade Win

 
Přidat nové téma   Zaslat odpověď       Obsah fóra Diskuzní fórum Elektro Bastlírny -> Výpočetní technika
Zobrazit předchozí téma :: Zobrazit následující téma  
Autor Zpráva
NEONI



Založen: Feb 11, 2007
Příspěvky: 505
Bydliště: SVK

PříspěvekZaslal: pá září 13 2019, 21:29    Předmět: Cavion BASE 8 MS - neprebehol upgrade Win Citovat

Ahojte,
máme doma tento tablet. Stručné info: Intel 3735G, 1GB DDR3, interné úložisko 16 GB. Nič moc, ale na blbosti typu pozrieť si film cestou na dovolenku stačil. Priateľka dala omylom spustiť upgrade Win 8 na Win 10. Na to mu ale 16 GB nestačilo a tak upgrade neprebehol. Systém sa ale nevrátil do životaschopného stavu a pri nabiehaní vypíše chybu, že je potrebný reštart a nabehne znovu a stále dookola. Písal som do Cavionu (čo je vlastne Kiano) a odpísali mi, nech ho pošlem do Nemecka a oni to vyriešia. Asi by to nestálo za tie náklady. Najradšej by som tam dal nejakú verziu Linuxu a tu je problém. Ak pripojím klávesnicu viem sa dostať do Biosu a teoreticky snáď aj nastaviť bootovanie z USB klúča. Akonáhle však cez USB hub pripojím naraz klávesnicu a USB tak zamrzne. Automatické bootovanie z USB nie je možné.
Ďalej si neviem rady. Hubom by to byť nemalo, ale nemám iný na vyskúšanie.
Nejaké nápady?
Návrat nahoru
Zobrazit informace o autorovi Odeslat soukromou zprávu
rnbw



Založen: Mar 21, 2006
Příspěvky: 36932
Bydliště: Bratislava

PříspěvekZaslal: pá září 13 2019, 21:33    Předmět: Citovat

Neda sa bootovat aj z SD karty?
Alebo pouzit USB hub s vlastnym napajanim?
Návrat nahoru
Zobrazit informace o autorovi Odeslat soukromou zprávu
NEONI



Založen: Feb 11, 2007
Příspěvky: 505
Bydliště: SVK

PříspěvekZaslal: so září 14 2019, 10:43    Předmět: Citovat

Nedá sa bootovať s SD karty.
O hube s externým napájaním som ani nepočul. Myslíš, že by to pomohlo?
Návrat nahoru
Zobrazit informace o autorovi Odeslat soukromou zprávu
rnbw



Založen: Mar 21, 2006
Příspěvky: 36932
Bydliště: Bratislava

PříspěvekZaslal: so září 14 2019, 10:52    Předmět: Citovat

Ak nestaci napajanie na klavesnicu a USB disk naraz, tak by to mohlo pomoct.
Návrat nahoru
Zobrazit informace o autorovi Odeslat soukromou zprávu
pepik9



Založen: Aug 31, 2010
Příspěvky: 2488

PříspěvekZaslal: út září 17 2019, 8:28    Předmět: Citovat

Tohle jsi viděl ?
Návrat nahoru
Zobrazit informace o autorovi Odeslat soukromou zprávu
NEONI



Založen: Feb 11, 2007
Příspěvky: 505
Bydliště: SVK

PříspěvekZaslal: so listopad 02 2019, 21:56    Předmět: Citovat

Po mnohých pokusoch sa mi poradilo nainštalovať Win 10, a aj ovládanie dotykom, wifi však nie a nie rozchodiť. Chip je Realtek RTL8723BS, stiahnuté priamo zo stránky výrobcu nepomohlo. Link zo stránky elektroda.pl - celý balík driverov pre tablet tiež nepomohol. Už naozaj neviem, čo s tým. Windows píše, že nie je nainštalovaný žiaden hardware.
Návrat nahoru
Zobrazit informace o autorovi Odeslat soukromou zprávu
josef_novak



Založen: May 06, 2017
Příspěvky: 1169

PříspěvekZaslal: so listopad 02 2019, 23:24    Předmět: Citovat

Tak to zkus rovnou od Realteku https://www.realtek.com/en/component/zoo/category/rtl8723bs-software (jsou tam dva soubory, jeden pro wifi a druhý pro bluetooth), následně stačí vyplnit jakýkoliv email, vypsat Captchu a začne stahování.
Návrat nahoru
Zobrazit informace o autorovi Odeslat soukromou zprávu
NEONI



Založen: Feb 11, 2007
Příspěvky: 505
Bydliště: SVK

PříspěvekZaslal: ne listopad 03 2019, 7:28    Předmět: Citovat

Áno, ako píšem vyššie, skúšal som. Oba súbory. Nepomohlo.
Návrat nahoru
Zobrazit informace o autorovi Odeslat soukromou zprávu
josef_novak



Založen: May 06, 2017
Příspěvky: 1169

PříspěvekZaslal: ne listopad 03 2019, 8:35    Předmět: Citovat

Výše píšeš o nějakém balíku ze stránky elektroda.pl, kde jsi žádný link neuvedl. Za to nemůžu, že nedokážeš nainstalovat oficiální ovladače z oficiální stránky Realtek, určené pro tvou kartu a systém windows 10. Ono by se to dalo ještě upřesnit přes VID&PID, ale pardon že jsem se ozval.
Návrat nahoru
Zobrazit informace o autorovi Odeslat soukromou zprávu
rnbw



Založen: Mar 21, 2006
Příspěvky: 36932
Bydliště: Bratislava

PříspěvekZaslal: ne listopad 03 2019, 11:16    Předmět: Citovat

Chcelo by to pozriet do device managera, ci tam vobec nejake nezname zariadenie vidiet. Kedze to je SDIO, tak to moze byt problem.
Návrat nahoru
Zobrazit informace o autorovi Odeslat soukromou zprávu
xsc



Založen: Sep 25, 2014
Příspěvky: 8399

PříspěvekZaslal: ne listopad 03 2019, 11:28    Předmět: Citovat

NEONI napsal(a):
Po mnohých pokusoch sa mi poradilo nainštalovať Win 10, a aj ovládanie dotykom, wifi však nie a nie rozchodiť. Chip je Realtek RTL8723BS, stiahnuté priamo zo stránky výrobcu nepomohlo. Link zo stránky elektroda.pl - celý balík driverov pre tablet tiež nepomohol. Už naozaj neviem, čo s tým. Windows píše, že nie je nainštalovaný žiaden hardware.
A co připojit nějakou USB wifi, ke které je funkční driver a následně nechat Win10, ať si ten driver na interní wifi stáhnou přes WU samy.
Návrat nahoru
Zobrazit informace o autorovi Odeslat soukromou zprávu
josef_novak



Založen: May 06, 2017
Příspěvky: 1169

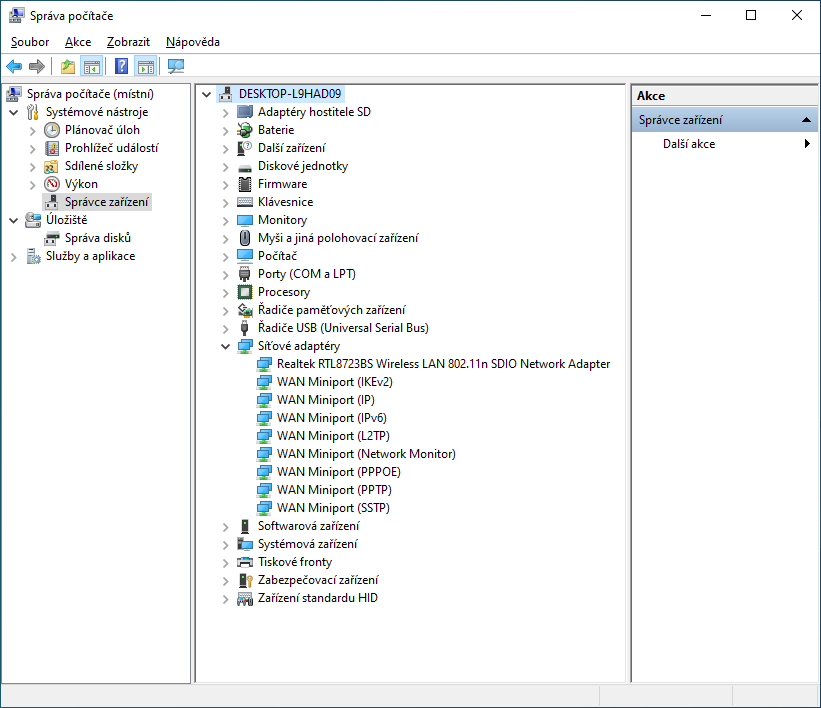
PříspěvekZaslal: ne listopad 03 2019, 12:52    Předmět: Citovat

Jen tak pro zajímavost, v letošních Windows 10 1903 je ovladač pro RTL8723BS přímo v instalačce viz. obrázek. Chybí mi ovladače v položce "Další zařízení", ale wifi jede, jenže tady škoda slov.


rtl8723bs.png
 Komentář:
 Velikost:  50.94 kB
 Zobrazeno:  217 krát

rtl8723bs.png


Návrat nahoru
Zobrazit informace o autorovi Odeslat soukromou zprávu
Zobrazit příspěvky z předchozích:   
Přidat nové téma   Zaslat odpověď       Obsah fóra Diskuzní fórum Elektro Bastlírny -> Výpočetní technika Časy uváděny v GMT + 1 hodina
Strana 1 z 1

 
Přejdi na:  
Nemůžete odesílat nové téma do tohoto fóra.
Nemůžete odpovídat na témata v tomto fóru.
Nemůžete upravovat své příspěvky v tomto fóru.
Nemůžete mazat své příspěvky v tomto fóru.
Nemůžete hlasovat v tomto fóru.
Nemůžete připojovat soubory k příspěvkům
Můžete stahovat a prohlížet přiložené soubory

Powered by phpBB © 2001, 2005 phpBB Group
Forums ©
Nuke - Elektro Bastlirna

Informace na portálu Elektro bastlírny jsou prezentovány za účelem vzdělání čtenářů a rozšíření zájmu o elektroniku. Autoři článků na serveru neberou žádnou zodpovědnost za škody vzniklé těmito zapojeními. Rovněž neberou žádnou odpovědnost za případnou újmu na zdraví vzniklou úrazem elektrickým proudem. Autoři a správci těchto stránek nepřejímají záruku za správnost zveřejněných materiálů. Předkládané informace a zapojení jsou zveřejněny bez ohledu na případné patenty třetích osob. Nároky na odškodnění na základě změn, chyb nebo vynechání jsou zásadně vyloučeny. Všechny registrované nebo jiné obchodní známky zde použité jsou majetkem jejich vlastníků. Uvedením nejsou zpochybněna z toho vyplývající vlastnická práva. Použití konstrukcí v rozporu se zákonem je přísně zakázáno. Vzhledem k tomu, že původ předkládaných materiálů nelze žádným způsobem dohledat, nelze je použít pro komerční účely! Tento nekomerční server nemá z uvedených zapojení či konstrukcí žádný zisk. Nezodpovídáme za pravost předkládaných materiálů třetími osobami a jejich původ. V případě, že zjistíte porušení autorského práva či jiné nesrovnalosti, kontaktujte administrátory na diskuzním fóru EB.


PHP-Nuke Copyright © 2005 by Francisco Burzi. This is free software, and you may redistribute it under the GPL. PHP-Nuke comes with absolutely no warranty, for details, see the license.
Čas potřebný ke zpracování stránky 0.14 sekund